IGEM:Melbourne/2008/BioClock/David Version
From OpenWetWare
Jump to navigationJump to search
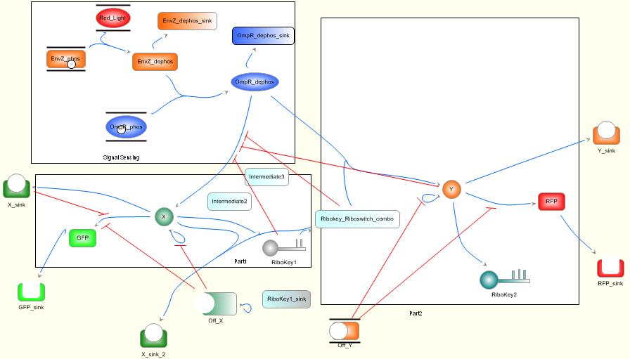
The model adapted from Stephen's work gives the GFP/RFP concentration results outlined below.
Here is the code needed to run the above model:



